Aktualisierungsstand

Juni 2023

Im Bedarfsfall kann es erforderlich sein, den Betrieb des estos ProCall Enterprise Servers hinsichtlich unterschiedlichster Merkmale auf dem Microsoft Windows Betriebssystem zu überwachen und die erfassten Leistungsindikatoren auch über einen längeren Zeitraum hinweg zu sammeln.

Hierzu eignet sich die im Microsoft Windows Betriebssystem enthaltene Leistungsüberwachung, auch bekannt unter Windows Performance Monitor.

Um die Vielzahl an möglichen Leistungsindikatoren nicht suchen und einzeln zusammentragen zu müssen, steht eine Vorlage für den Datensammlersatz in Form einer XML-Datei zur Verfügung, die einfach importiert werden kann, um anschließend die Datensammler und deren Indikatoren auf die jeweiligen Bedürfnisse der zu überwachenden Umgebung anpassen zu können.

Es ist nicht Ziel und Inhalt dieser Beschreibung, in die Grundlagen und Details der Microsoft App Leistungsüberwachung einzuführen, hierfür sind bspw. die Quellen des Herstellers Microsoft heranzuziehen.

Schritt-für-Schritt-Anleitung

Download XML-Datei - Vorlage estos UCServer Datensammlersatz

Die Vorlage des estos UCServer Datensammlersatzes für die Microsoft Windows Leistungsüberwachung steht hier zum Download zur Verfügung.

estos UCServer.xml

Bitte legen Sie diese XML-Datei auf dem zu überwachenden estos ProCall Enterprise Server an einem geeigneten (temporären) Ablageort ab.

Anlegen des Datensammlersatzes

Starten Sie auf dem zu überwachenden estos ProCall Enterprise Server die Microsoft App Leistungsüberwachung. Auf Betriebssystemen in englischer Sprache findet sich die App unter dem Titel Performance Monitor.

Alternativ kann die Microsoft App Leistungsüberwachung auch über Start - Ausführen - perfmon / perfmon.exe gestartet werden.

Wählen Sie im Kontextmenü der benutzerdefinierten Datensammlersätze den Menüpunkt Neu - Datensammlersatz:

Beispiel Screenshot: Performance Monitor - Performance - Data Collector Sets - User defined - Create a new Data Collector Set

Wählen Sie im nächsten Schritt einen Namen für den anzulegenden Datensammlersatz, tragen Sie den Namen (im Beispiel hier estos UCServer) ein und wählen Sie die Option Aus Vorlage erstellen (empfohlen).

Beispiel Screenshot: Create a new Data Collector Set - Create from a template (Aus Vorlage erstellen)

Wählen Sie im nächsten Dialog die von estos bereitgestellte Vorlage via Browserfenster über Durchsuchen… aus:

Beispiel Screenshot: Vorlage auswählen (Template)

Sobald die Vorlage estos UCServer.xml vom Speicherort ausgewählt wurde, zeigt der nächste Dialog die Vorlage estos UCServer in der Liste verfügbarer Vorlagen an. Wählen Sie diese Vorlage aus und bestätigen Sie die Auswahl:

Beispiel Screenshot: Vorlage auswählen - estos UCServer

Für einen neuen Datensammlersatz wird als Standardausgabeverzeichnis der Pfad %systemdrive%\PerfLogs\Admin\<Name des Datensammlersatzes> vorgeschlagen. Dieser Ausgabepfad kann jedoch bedarfsweise angepasst werden.

Sicherzustellen ist hinreichend freier Festplattenplatz für die unter Umständen sehr großen Datenmengen.

Im dargestellten Beispiel werden die Ausgabedateien in einen Unterordner PerfLogs des estos UCServer Standard-Log-Verzeichnisses geschrieben:

Beispiel Screenshot: Ausgabeordner definieren - Verzeichnis durchsuchen - Unterordner PerfLogs


Achten Sie darauf, dass Systemprozessen (oder dem Account, unter dem der Datensammlersatz betrieben werden soll) Schreibrechte auf den gewählten Ordner gewährt sind.

Im nächsten Schritt wird der Sicherheitskontext angegeben, in dem der Datensammlersatz betrieben werden soll. Der estos UCServer Datensammlersatz ist üblicherweise im SYSTEM-Kontext zu betreiben, je nach individuellen Sicherheitseinstellungen im Betriebssystem könnte jedoch unter Ausführen als: auch die Wahl eines anderen Sicherheitsprinzipals erforderlich sein.

Wählen Sie die Option Eigenschaften für diesen Datensammlersatz öffnen. Über Fertig stellen wird der Datensammlersatz nun erzeugt:

Beispiel Screenshot: Datensammlersatz erzeugen - Eigenschaften öffnen

Die Eigenschaften des Datensammlersatzes werden nun angezeigt und können angepasst werden:

Beispiel Screenshots: UCServer Eigenschaften - Verzeichnis 

Auswahl der Datensammler

Der erzeugte Datensammlersatz (hier estos UCServer) enthält insgesamt sieben Datensammler:

Beispiel Screenshot: Performance Monitor mit erzeugtem Datensammlersatz UCServer und Datensammlern

Auswahl der Datensammler - überwachte Komponenten

Die Verteilung der Leistungsindikatoren auf diese sieben Datensammler wurde gewählt, um bei Aufteilung der estos ProCall Enterprise Server-Komponenten auf mehr als einen Host zielgerichtet Indikatoren für estos Dienste aus der Erfassung zu entfernen, die nicht auf dem jeweiligen Host betrieben werden.

Aber auch beispielsweise anhand des spezifischen Software-Einsatzes oder der Analyseaufgabe kann es sinnvoll sein, Datensammler aus der Vorgabe zu löschen. Handelt es sich beispielsweise um eine reine CTI-Installation im TAPI-Umfeld ohne Einsatz von SIP-Softphones bzw. –Leitungen und A/V-Chat, so wird das Monitoring des estos UC Media Server-Dienstes nicht erforderlich sein, und es können die auf diesen Dienst bezogenen Datensammler EUCMediaServer und uc-media-server entfernt werden.

Übersicht der Datensammler und Einsatzzweck bei UCServer Diensten und Prozessen

DatensammlerEinsatzzweck / überwachte KomponentenHinweise (s. u.)

EUCHostData

Prozessunabhängige und Host-spezifische Leistungsindikatoren


UCServer

estos UCServer Operationen

*1

EUCSrv

Dienst estos UCServer

*1

EUCWeb

Dienst estos UC Web Server (Prozess EUCWeb.exe)

*1

node

Prozess estos UC Web Server (Prozess node.exe)

*1

EUCMediaServer

Dienst estos UC MediaServer (Prozess EUCMediaServer.exe)

*2

uc-media-server

Prozess estos UC MediaServer (Prozess uc-media-server.exe)

*2

In einer estos ProCall Enterprise Regel-Installation werden alle Server-Dienste und -Prozesse auf demselben Host betrieben, sodass die sieben Datensammler allesamt relevant sein können.

Sollte jedoch der estos UC Media Server-Dienst auf einem gesonderten Host abgesetzt betrieben werden, so können Datensammler auf dem jeweiligen Host entfernt werden:

*1 - Datensammler für den estos UCServer- und estos UC Web Server-Host; die in obiger Tabelle in der Hinweisspalte mit *2 gekennzeichneten Datensammler können gelöscht werden,

*2 - Datensammler für den estos UC Media Server-Host: die in obiger Tabelle in der Hinweisspalte mit *1 gekennzeichneten Datensammler können gelöscht werden.

Anpassung der Datensammler

Die Datensammler sind für einen generellen Bedarf ausgelegt. Sie enthalten Leistungsindikatoren von grundsätzlichem Interesse bei der Erfassung von Betriebsbedingungen des estos ProCall Enterprise Servers. Eine Auflistung der in der Vorlage enthaltenen Leistungsindikatoren findet sich im Abschnitt 6.

Je nach zu analysierender Aufgabenstellung können jedoch Leistungsindikatoren entfallen oder auch zusätzlich relevant oder interessant sein.

Alle Datensammler sind mit einer Datenerhebungsfrequenz von 1/min (Abtastintervall) vorbelegt und die Daten werden in binärem Format (Protokollformat Binär) abgespeichert (*.BLG). Ebenfalls vorgegeben sind die Protokolldateinamen (diese entsprechen den Datensammlernamen), die aktivierte Option Computernamen der Datei voranstellen und der Protokollmodus Anhängen. Selbstverständlich können auch diese Angaben bedarfsweise je nach Erfordernissen an die spezifische Aufgabe bzw. die Infrastruktur angepasst werden.

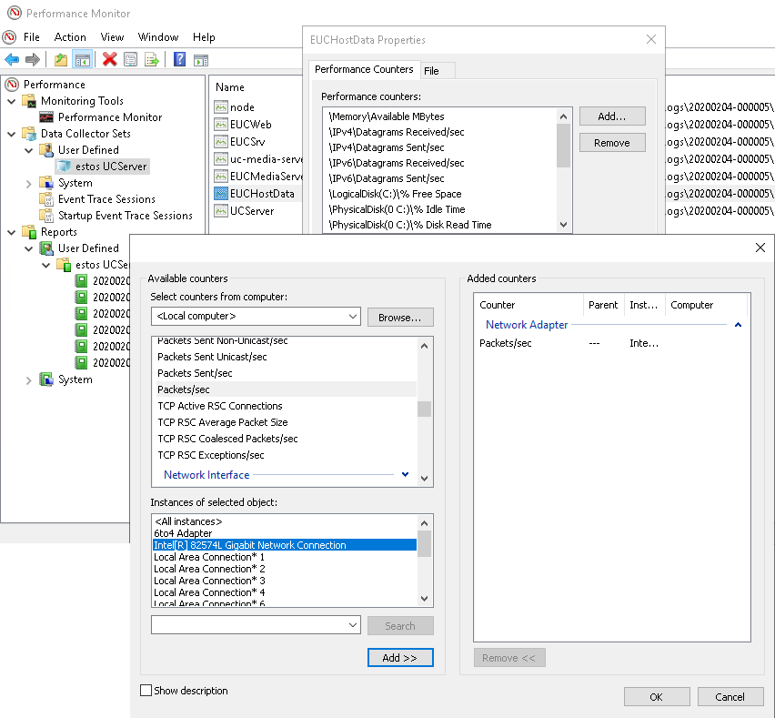
Anpassung des Datensammlers EUCHostData

Der Datensammler EUCHostData umfasst Leistungsindikatoren, die sich nicht direkt auf die Prozesse von estos ProCall Enterprise beziehen. Darunter fallen beispielsweise Prozessorauslastung, freier Festplatten- oder Arbeitsspeicher oder auch Netzwerkaktivitäten.

Im Detail befindet sich in der Vorlage ein Leistungsindikator Pakete/s bezogen auf das zu überwachende Objekt Netzwerkadapter. Da sich dieser Indikator hinsichtlich der Instanz, die auf den konkreten Netzwerkadapter bezogen ist, von Host zu Host unterscheidet, muss dieser – insofern dieser Leistungsindikator tatsächlich von Interesse ist – manuell unter Auswahl des konkreten Netzwerkadapters hinzugefügt und der ursprüngliche ungeeignete Vorlage-Indikator entfernt werden:

Beispiel Screenshots: Performance Monitor - Anpassung Datensammler 

Betrieb des Datensammlersatzes

Sind alle Einstellungen für den Datensammlersatz bzw. für die jeweiligen Datensammler verifiziert bzw. angepasst, kann die Datenerfassung gestartet und über dasselbe Kontextmenü auch gestoppt werden:

Beispiel Screenshot: Performance Monitor - Datenerfassung starten/stoppen

Die Dateien mit den erfassten Datenbeständen finden sich in den Unterverzeichnissen des gewählten Speicherorts:

Beispiel Screenshot: Performance Monitor - Datensammlung - Speicherort aufrufen

Diese Dateien werden erst bei gestopptem Datensammlersatz vollständig geschrieben und geschlossen, sodass diese erst dann für die Analyse weitergegeben bzw. im Verknüpfungsstandard direkt mit der App Leistungsüberwachung zur Einsicht geöffnet werden können.

Wird das Host-Betriebssystem neu gestartet, wird ein Datensammlersatz NICHT neu gestartet, womit bei Bedarf ein manueller Neustart des Datensammlersatzes erforderlich sein kann.

Erfassung weiterer Systeminformationen

Sollte das mittels Leistungsüberwachung gesammelte Analysematerial im Rahmen eines Supportfalles weiterzugeben sein, ist es für die umfängliche Erfassung des auszuwertenden Host-Systems meist zusätzlich sinnvoll, die Maschinendaten mittels Microsoft Windows App Systeminformationen (msinfo32.exe, auf englischen Betriebssystemen Microsoft Windows App Systeminformation)ebenfalls zu erheben und zu übermitteln.

Beispiel Screenshot: Systeminformationen - Systemübersicht 

Speichern Sie die Systeminformationen des zu untersuchenden Hosts sind mittels der App als *.NFO-Datei (Menüpunkt Datei – Speichern…) zu speichern oder direkt als Textdatei zu exportieren (Menüpunkt Datei – Exportieren…). Diese Informationsquelle stellt insbesondere Detailinformationen zum verwendeten CPU-Typ, der Prozessoranzahl und Anzahl der Cores bereit. Des Weiteren finden sich darin Informationen über vom Windows Error Reporting WER erfasste Fehlerberichte.

Auflistung der Leistungsindikatoren

Die unter Details einsehbaren Leistungsindikatoren sind in der Datensammlersatz-Vorlage estos UCServer.xml enthalten:

Datensammler

Objekt

Instanz

Leistungsindikator

Memory

-

Available MBytes

IPv4

-

Datagrams Received/sec

IPv4

-

Datagrams Sent/sec

IPv6

-

Datagrams Received/sec

IPv6

-

Datagrams Sent/sec

LogicalDisk

C:

% Free Space

Network Adapter

ThinkPad Thunderbolt 3 Dock USB Ethernet
(
Instanz muss individuell nachbearbeitet werden,
siehe Abschnitt
3.1)

Packets/sec

PhysicalDisk

(0 C:)

% Idle Time

PhysicalDisk

(0 C:)

% Disk Read Time

PhysicalDisk

(0 C:)

% Disk Write Time

UDPv4

-

Datagrams Received/sec

UDPv4

-

Datagrams Sent/sec

UDPv6

-

Datagrams Received/sec

UDPv6

-

Datagrams Sent/sec

Processor

_Total

% Idle Time

Processor

_Total

% Processor Time

System

-

Processor Queue Length

Objekt

Instanz

Leistungsindikator

UCServer

-

* (alle Indikatoren)

Objekt

Instanz

Leistungsindikator

Process

EUCSrv

% Privileged Time

Process

EUCSrv

% Processor Time

Process

EUCSrv

% User Time

Process

EUCSrv

Elapsed Time

Process

EUCSrv

Handle Count

Process

EUCSrv

ID Process

Process

EUCSrv

IO Data Bytes/sec

Process

EUCSrv

IO Data Operations/sec

Process

EUCSrv

IO Other Bytes/sec

Process

EUCSrv

IO Other Operations/sec

Process

EUCSrv

IO Read Bytes/sec

Process

EUCSrv

IO Read Operations/sec

Process

EUCSrv

IO Write Bytes/sec

Process

EUCSrv

IO Write Operations/sec

Process

EUCSrv

Page Faults/sec

Process

EUCSrv

Page File Bytes

Process

EUCSrv

Page File Bytes Peak

Process

EUCSrv

Pool Nonpaged Bytes

Process

EUCSrv

Pool Paged Bytes

Process

EUCSrv

Priority Base

Process

EUCSrv

Private Bytes

Process

EUCSrv

Thread Count

Process

EUCSrv

Virtual Bytes

Process

EUCSrv

Virtual Bytes Peak

Process

EUCSrv

Working Set

Process

EUCSrv

Working Set - Private

Process

EUCSrv

Working Set Peak

Objekt

Instanz

Leistungsindikator

Process

EUCWeb

% Privileged Time

Process

EUCWeb

% Processor Time

Process

EUCWeb

% User Time

Process

EUCWeb

Elapsed Time

Process

EUCWeb

Handle Count

Process

EUCWeb

ID Process

Process

EUCWeb

IO Data Bytes/sec

Process

EUCWeb

IO Data Operations/sec

Process

EUCWeb

IO Other Bytes/sec

Process

EUCWeb

IO Other Operations/sec

Process

EUCWeb

IO Read Bytes/sec

Process

EUCWeb

IO Read Operations/sec

Process

EUCWeb

IO Write Bytes/sec

Process

EUCWeb

IO Write Operations/sec

Process

EUCWeb

Page Faults/sec

Process

EUCWeb

Page File Bytes

Process

EUCWeb

Page File Bytes Peak

Process

EUCWeb

Pool Nonpaged Bytes

Process

EUCWeb

Pool Paged Bytes

Process

EUCWeb

Priority Base

Process

EUCWeb

Private Bytes

Process

EUCWeb

Thread Count

Process

EUCWeb

Virtual Bytes

Process

EUCWeb

Virtual Bytes Peak

Process

EUCWeb

Working Set

Process

EUCWeb

Working Set - Private

Process

EUCWeb

Working Set Peak

Objekt

Instanz

Leistungsindikator

Process

node

% Privileged Time

Process

node

% Processor Time

Process

node

% User Time

Process

node

Elapsed Time

Process

node

Handle Count

Process

node

ID Process

Process

node

IO Data Bytes/sec

Process

node

IO Data Operations/sec

Process

node

IO Other Bytes/sec

Process

node

IO Other Operations/sec

Process

node

IO Read Bytes/sec

Process

node

IO Read Operations/sec

Process

node

IO Write Bytes/sec

Process

node

IO Write Operations/sec

Process

node

Page Faults/sec

Process

node

Page File Bytes

Process

node

Page File Bytes Peak

Process

node

Pool Nonpaged Bytes

Process

node

Pool Paged Bytes

Process

node

Priority Base

Process

node

Private Bytes

Process

node

Thread Count

Process

node

Virtual Bytes

Process

node

Virtual Bytes Peak

Process

node

Working Set

Process

node

Working Set - Private

Process

node

Working Set Peak

Objekt

Instanz

Leistungsindikator

Process

EUCMediaServer

% Privileged Time

Process

EUCMediaServer

% Processor Time

Process

EUCMediaServer

% User Time

Process

EUCMediaServer

Elapsed Time

Process

EUCMediaServer

Handle Count

Process

EUCMediaServer

ID Process

Process

EUCMediaServer

IO Data Bytes/sec

Process

EUCMediaServer

IO Data Operations/sec

Process

EUCMediaServer

IO Other Bytes/sec

Process

EUCMediaServer

IO Other Operations/sec

Process

EUCMediaServer

IO Read Bytes/sec

Process

EUCMediaServer

IO Read Operations/sec

Process

EUCMediaServer

IO Write Bytes/sec

Process

EUCMediaServer

IO Write Operations/sec

Process

EUCMediaServer

Page Faults/sec

Process

EUCMediaServer

Page File Bytes

Process

EUCMediaServer

Page File Bytes Peak

Process

EUCMediaServer

Pool Nonpaged Bytes

Process

EUCMediaServer

Pool Paged Bytes

Process

EUCMediaServer

Priority Base

Process

EUCMediaServer

Private Bytes

Process

EUCMediaServer

Thread Count

Process

EUCMediaServer

Virtual Bytes

Process

EUCMediaServer

Virtual Bytes Peak

Process

EUCMediaServer

Working Set

Process

EUCMediaServer

Working Set - Private

Process

EUCMediaServer

Working Set Peak

Objekt

Instanz

Leistungsindikator

Process

uc-media-server

% Privileged Time

Process

uc-media-server

% Processor Time

Process

uc-media-server

% User Time

Process

uc-media-server

Elapsed Time

Process

uc-media-server

Handle Count

Process

uc-media-server

ID Process

Process

uc-media-server

IO Data Bytes/sec

Process

uc-media-server

IO Data Operations/sec

Process

uc-media-server

IO Other Bytes/sec

Process

uc-media-server

IO Other Operations/sec

Process

uc-media-server

IO Read Bytes/sec

Process

uc-media-server

IO Read Operations/sec

Process

uc-media-server

IO Write Bytes/sec

Process

uc-media-server

IO Write Operations/sec

Process

uc-media-server

Page Faults/sec

Process

uc-media-server

Page File Bytes

Process

uc-media-server

Page File Bytes Peak

Process

uc-media-server

Pool Nonpaged Bytes

Process

uc-media-server

Pool Paged Bytes

Process

uc-media-server

Priority Base

Process

uc-media-server

Private Bytes

Process

uc-media-server

Thread Count

Process

uc-media-server

Virtual Bytes

Process

uc-media-server

Virtual Bytes Peak

Process

uc-media-server

Working Set

Process

uc-media-server

Working Set - Private

Process

uc-media-server

Working Set Peak